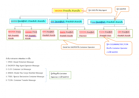
โครงสร้างใหม่ e-Sea Manifest : ระบบการรายงานเรือเข้าและรายงานเรือออก ทางอิเล็กทรอนิกส์ของกรมศุลกากร

พร้อมใช้งานได้ทันทีเมื่อกรมศุลกากรประกาศ
โครงสร้างใหม่ e-Sea Manifest : ระบบการรายงานเรือเข้าและรายงานเรือออก ทางอิเล็กทรอนิกส์ของกรมศุลกากร

พร้อมใช้งานได้ทันทีเมื่อกรมศุลกากรประกาศ
Copyright © 2026 | WordPress Theme by MH Themes